
28.03.2024
Neue Fahrt
Infofenster Infektionsart
Wird unter Infektion eine Infektionsart ausgewählt, zeigt sich ein Info-Zeichen. Fahren Sie mit der Maus darüber, öffnet sich ein Infofenster und zeigt Ihnen die in den Stammdaten/Infektionen im Feld "Beschreibung" hinterlegten Schutz- und Desinfektionsmaßnahmen an.

22.03.2024
Disposition/Einsatzliste Mitarbeiter
Alle Mitarbeiter im Dienst auswählen
In der Disposition gibt es unter dem Schalter "Funktionen/Einsatzliste Mitarbeiter" den Schalter "Alle Mitarbeiter im Dienst auswählen". Wird dieser Schalter gedrückt, werden alle Mitarbeiter, die am ausgewählten Tag unter dem Menüpunkt "Fahrzeugbesatzung" zum Dienst eingeteilt wurden, in das Feld "Mitarbeiter" übernommen. Wichtig! In den PDF-Mitarbeiter-Einsatzlisten werden nur Fahrten (geplant oder zugewiesen) gelistet, die innerhalb der Dienstzeit des einzelnen Mitarbeiters liegen. Linienfahrten werden mit einbezogen. Dauerbesatzung wird nicht berücksichtigt.

16.02.2024
Stammdaten/Systemeinstellungen + Neue Fahrt
Ganzen Block ausblenden
Aktivieren Sie die Checkbox "Ganzer Block" unter Stammdaten/Systemeinstellungen im Bereich "Neue Fahrt/Auslastung an diesem Tag", um die Tabelle in der "Neuen Fahrt" dauerhaft auszublenden.

09.02.2024
App/Angenommene Fahrt/Infektion
Schriftfarbe
Wird über den gelben Schalter das Fenster "Infektion" (grau, wenn keine Infektion) geöffnet, dann wird, wenn ausgewählt, die "Infektion" oder die "Infektionsart" in oranger Schrift dargestellt. "Ohne" bleibt in Standardfarbe. Die Infektionenliste wird alphabetisch sortiert.

02.02.2024
Stammdaten/Geräteverwaltung
Leitstelle - dispolive
Nach dem Wegfall von "Relution" wurde die Geräteverwaltung überarbeitet. Der Menüpunkt dient nun zur Übersicht der von Ihnen eingesetzten Endgeräte und hat keine weitergehenden Funktion mehr. Die Schalter "Wiedereinschreiben" und "Neue App-Version" wurden entfernt. Die Gerätetabelle sowie der Bereich "Daten" unterhalb der Tabelle wurden entsprechend geändert.

26.01.2024
Neue Fahrt
Auslastung an diesem Tag
Der Zeitraum der Anzeige ergibt sich über die Von-Zeit der ersten und der letzten Fahrt des Tages. Die Anzeige fasst die Menge der Fahrten in der Stunde zusammen. In Klammern wird die Menge der mit RM (Rückfahrt merken) gelb markierten Fahrten angezeigt. Wurde mit der Anlage einer "Neue Fahrt" bereits begonnen, wird die Auslastungsanzeige nicht mehr aktualisiert. Linienfahrten werden nicht berücksichtigt.

15.12.2023
Stammdaten/Verträge/Tarife
Tabelle: Verträge
Das Feld "Info" wurde hinzugefügt.

08.12.2023
Fahrtplanung #dispolive
Farben Kfz
Unter der Ansicht Timeline + Unit wird nun zusätzlich links neben der Kfz Nr. die in den Stammdaten/Fahrzeuge vergebene Farbe angezeigt (Pool bleibt grau).

28.11.2023
Stammdaten/Firmen
Bereich: Einstellungen - Kürzel Rechnungsnummernkreis
Über das Feld "Rechnungsnummernkreis Kürzel" ist es möglich, für jede Firma oder eine einzelne Firma einen eigenen Rechnungsnummernkreis anzulegen und zu kennzeichnen. Jeder der Nummernkreise beginnt mit 0001. Hinweis: Bleibt das Feld leer, dann gibt es einen gemeinsamen fortlaufenden Rechnungsnummernkreis für alle Firmen "ohne Festlegung".

10.11.2023
iOS-App dispolive
Spontanfahrten/gelber Schalter "Start/Ziel ändern"
Bei Start und Ziel wurden die Felder "Institution" für Eingaben hinzugefügt.

07.09.2023
App
Angenommene Fahrt/Daten ergänzen
Das Feld "Genehmigungs Nr." und die Auswahlboxen "Verordnungsart", "Transportart", "Kategorie" sind neu hinzugekommen.

05.09.2023
App
Angenommene Fahrt/Daten ergänzen
Bei den Feldern "Besonderes Patient" und "Besonderes Fahrzeug" sind die Schalter "Textbausteine" hinzugekommen. Über diesen Schalter öffnet sich ein Fenster und zeigt Ihnen alle verfügbaren Textbausteine an, die in der Leitstelle unter Stammdaten/SMS/Textbausteine für die App freigegeben wurden. Die Eingabe eines manuellen Textes ist weiterhin möglich.

01.09.2023
Stammdaten/Systemeinstellungen
Bereich: Vorlauf/Feld: Linienvorlauf
Soll die Menge der vorgenerierten Linienfahrberichte von der des darüber eingestellten Dispositionsvorlaufes abweichen, legen Sie bitte die Tage im Feld "Linienvorlauf" fest (1 = "Aktueller Tag", 3 = "Aktueller Tag + 2 Folgetage").
Bleibt das Feld leer oder wird eine 0 eingetragen, dann passt sich der Linienvorlauf (die Menge der vorgenerierten Linienfahrberichte) dem Dispositionsvorlauf an.
25.08.2023
App/Fahrtenliste
Gefahrene SPONTANFAHRT Start/Ziel ändern
Es ist nun möglich, eine fehlende Start- oder Zieladresse bei einer gefahrenen Spontanfahrt (grau) nachzutragen oder zu ändern. Tippen Sie die gefahrene Spontanfahrt in der Fahrtenliste an und wählen Sie den gelben Schalter "Start/Ziel ändern".
18.08.2023
App
Neuer Schalter "Einsatzprotokoll drucken"
Der neue gelbe Schalter steht Ihnen bei angenommenen SPONTANFAHRTEN zur Verfügung und öffnet den auf Ihrem Endgerät installierten PDF-Reader mit dem Einsatzprotokoll. Info: Um das Einsatzprotokoll zu versenden, zu drucken oder abzuspeichern, verwenden Sie bitte die vom PDF-Reader angebotenen Funktionen.
Den neuen gelben Schalter "Einsatzprotokoll drucken" finden Sie auch bei gefahrenen Spontanfahrten (grau, in Fahrtenliste nochmal antippen) oder ungefahrenen Spontanfahrten (in Fahrtenliste antippen, noch nicht annehmen).

29.05.2023
Stammdaten/Systemeinstellungen
Neue Fahrt/Bereich "Auftraggeber"
Wird im Bereich "Neue Fahrt (Felder ausblenden)" die Checkbox "Nachname als Pflichtfeld" aktiviert, dann wird in der "Neuen Fahrt" im Bereich "Auftraggeber" das Feld "Nachname" zum Pflichtfeld, gekennzeichnet mit einem roten Sternchen. Bleibt beim Speichern einer "Neuen Fahrt" das Feld leer, dann erscheint der gelbe Hinweis "Das Formular ist ungültig", das Feld wird rot dargestellt.

26.05.2023
Stammdaten
SMS/Textbausteine
Bei der Anlage von Textbausteinen, die auch im Messenger der App wählbar sein sollen, aktivieren Sie bitte die Checkbox "In App anzeigen".

19.05.2023
Systemeinstellungen
Zuzahlungsstatus bei Spontanfahrten
Im Bereich "App" können Sie die Funktion "Zuzahlungsstatus vor Frei-Stempel abfragen" aktivieren. Wird in der App bei einer Spontanfahrt der Frei-Stempel gesetzt, öffnet sich das neue Hinweisfenster und gibt nochmal die Möglichkeit, unter "Daten ergänzen", im Feld "Gebühr", eine Korrektur vorzunehmen.

12.05.2023
Fahrzeug in die Pause schicken
Leitstelle/Fahrzeugleiste:
Im Menü des Fahrzeugs in der Fahrzeugleiste finden Sie die Funktion "Fahrzeug in die Pause schicken". Das Fahrzeug muss grün (frei) sein und wird dann blau (pausierend) dargestellt.
App:
In der App erscheint ein Hinweisfenster mit der Info "Sie wurden von der Leitstelle in die Pause geschickt". Zusätzlich wird das Status-Symbol in der Kopfzeile der App blau dargestellt und auf dem Schalter "Pausieren" wird der Beginn der Pause angezeigt.

05.05.2023
APP/Daten ergänzen
Auf Kostenträger "keinen" ändern
Öffnen Sie "Daten ergänzen" einer geöffneten/angenommenen Fahrt, tippen Sie in das Feld "Krankenkasse bzw. Kostenträger", es öffnet sich eine Auswahlbox. Diese zeigt die bereits im Fahrbericht hinterlegte Krankenkasse/Kostenträger an.
Wird das Suchfeld geleert und die Auswahlbox ohne eine andere Wahl zu treffen geschlossen, dann wird das Feld "Krankenkasse bzw. Kostenträger" unter "Daten ergänzen" geleert. Info: Im Feld "Kostenträgerkennung" bleibt die alte IK Nr. erhalten und muss ggf. vom Abrechner geprüft werden.

28.04.2023
Stammdaten/Systemeinstellungen
Transportschein
Im Bereich "Vorsteuern", Feld "Transportschein", steht Ihnen zusätzlich zu JA + NEIN auch LEER (leere Zeile) zur Auswahl. Regeländerung: Wird das Feld in den Systemeinstellungen leer gespeichert, dann bleibt das Feld unter "Neue Fahrt" und im neu angelegten Fahrbericht leer. Hinweis: Vor dieser Änderung wurde das Feld "Transportschein" automatisch mit JA ergänzt.
Serienfahrberichte bleiben hiervon unberührt und werden weiterhin mit NEIN im Feld "Transportschein" generiert. Linienfahrberichte automatisch mit JA.

14.04.2023
Stammdaten/Fahrzeuge + Disposition
Farbliche Kennzeichnung
Für jedes Kfz kann eine eigene Farbe ausgewählt und gespeichert werden. In der Fahrzeugtabelle wurde die Spalte "Farbe" hinzugefügt. In der Disposition wird die Fahrzeugfarbe in der Spalte "Kfz" angezeigt.

31.03.2023
Geöffneter Fahrbericht
Feld "Firma" + Reiter "Tarife/EA"
Unter dem Reiter "Tarife/EA" werden nur noch Verträge angezeigt, die entweder keiner Firma oder der gleichen Firma wie im Fahrbericht, Feld "Firma" (z. B. Wache A), zugewiesen wurden.
Wird im Fahrbericht die Firma geändert + gespeichert (z. B. von Wache A auf B), dann werden unter dem Reiter "Tarife/EA" nur noch die Verträge angezeigt, die keiner Firma oder "Wache B" zugewiesen wurden. Der Vertrag "Wache A" wird ausgeblendet.

24.03.2023
Stammdaten/Verträge/Tarife
Spalte "Firma"
Der Tabelle "Verträge" wurde die Spalte "Firma" hinzugefügt!

17.03.2023
dispolive Leitstelle/Disposition
Gesamtfahrzeit-Ermittlung
In den Spalten "Start Adr" und "Ziel Adr" der Dispotabelle können mehrere Adressen mit
- Windows: gedrückter und gehaltener STRG-Taste + Mausklick
- macOS: gedrückter und gehaltener cmd-Taste + Mausklick
ausgewählt werden. Es öffnet sich rechts neben der Dispotabelle ein neuer Bereich und listet die angeklickten Adressen in der ausgewählten Reihenfolge. Klicken Sie im neuen Bereich auf den Schalter "An GoogleMaps übergeben", die Ansicht wechselt, die Strecke und der ermittelte Zeitbedarf wird innerhalb der GoogleKarte angezeigt.

16.12.2022
dispolive-App
Fahrten/Kategoriefarbe
Die Farbe der Kategorie wird in der Fahrtenliste sowie in der Fahrt in Form eines Punktes vor der Einsatznummer dargestellt. Linienfahrten sind hiervon ausgeschlossen.
Die Kategoriefarben hinterlegen Sie in der Leitstelle unter Stammdaten/Kategorien/Fahrten.

09.12.2022
dispolive-App
Desinfektion/Schalter "Fahrtdesinfektion"
Der blaue Schalter "Fahrtdesinfektion" im Kopfbereich muss, wie bei der Regel-, Sonder- und Abschlussdesinfektion auch, ausgewählt werden, erst dann startet der Timer.

02.12.2022
dispolive-App
Schalter "Desinfektion" + Timer
Der laufende Timer (Min:Sek) des Desinfektionsprotokolls wird nun zusätzlich auf dem Schalter des Menüpunktes "Desinfektion" in Klammern dargestellt, z. B. (00:19). Sie können während der Einwirkzeiten zu einem anderen Menüpunkt wechseln und haben die Timerzeit im Blick. Die Daten im Desinfektionsprotokoll gehen währenddessen nicht verloren. Das Protokoll mit dem Timer wird entweder durch "Speichern" oder "Abbrechen" beendet.

24.11.2022
dispolive-App
Menüpunkt "Pausieren" + Pausenbeginn
- Wird in der App der Menüpunkt "Pausieren" angetippt, erscheint auf dem Schalter zusätzlich in Klammern die Zeit des Pausenbeginns, z. B. (10:10) Uhr. Durch nochmaliges Tippen auf den Menüpunkt "Pausieren" oder durch Annahme einer Fahrt, wird wie gewohnt die Pause beendet, die Pausenzeit-Anzeige auf dem Schalter verschwindet.
- Schickt die Leitstelle das Fahrzeug über das Menü in der Fahrzeugleiste in die Pause, dann erscheint ebenfalls die Zeit des Pausenbeginns auf dem Schalter und zusätzlich öffnet sich ein Hinweisfenster, dass das Fahrzeug von der Leitstelle in die Pause geschickt wurde.

18.11.2022
Disposition/Fahrzeugleiste Doppelklick
Kilometer neu ermitteln
Wird mit Doppelklick über die Fahrzeugleiste oder über die Entertaste ein Fahrzeug mit einer anderen Wachenzugehörigkeit (Anschrift Firma) zugewiesen, werden die Kilometer automatisch neu ermittelt und gespeichert. Voraussetzung hierfür ist, dass in den Systemeinstellungen im Bereich "Vorsteuern" die Checkbox “Firma (Fahrzeug) in Firma (Fahrbericht) übernehmen" und/oder "Firma (Fahrzeug) in Firma (Fahrbericht/Fahrbericht nur Spontan) übernehmen" angehakt wurde

11.11.2022
Stammdaten/Systemeinstellungen
+ App/Messenger
Individuelle Texteingaben gesperrt
Im Bereich "App" finden Sie die Auswahlbox "Eigene Nachrichten im Messenger deaktivieren". Hierüber wird in der dispolive-App/Menüpunkt "Messenger" das Eingabefeld für individuelle Texteingaben der Besatzung gesperrt (Feld gestrichelt unterlegt). Es können von der Besatzung nur noch vorformulierte Nachrichten über die im Kopfbereich befindlichen Schalter "Rückruf anfordern" und "Textbausteine" ausgewählt und versendet werden. Seitens der Leitstelle gibt es keine Einschränkungen

04.11.2022
dispolive-Leitstelle
Blaue Hinweisfenster
Die Messenger-Nachrichten der Besatzung über die App, die in der Leitstelle als blaues Hinweisfenster rechts oben gezeigt werden, schliessen sich erst, wenn sie weggeklickt werden und nicht mehr über Berührung durch die Maus.

28.10.2022
Downloadtool Einsatzliste
Regelmässiger Download im PDF
Unser aktuelles "Downloadtool Einsatzliste" (Ver. 2.1.0) steht Ihnen in unserem Wiki unter "Mein Arbeitsplatz/Disposition" zum Download wieder zur Verfügung.
Bitte denken Sie an die vorherige Deinstallation des alten Downloadtools.

30.09.2022
App/Fahrtenliste
dispolive
- Anzeige Einsatznummern: In der Fahrtenliste werden Ihnen die Einsatznummern angezeigt, ausgenommen Linienfahrten.
- Balken Bearbeitungsfortschritt: Jede Fahrt in der Liste zeigt Ihnen den Bearbeitungsfortschritt in Form eines Balkens (hellgrau = noch nicht begonnen, rot = Zeitstempel gesetzt, orange = Desinfektion erforderlich, grün = Freistempel fehlt noch).
- Graue Hinterlegung: Gefahrene Fahrten werden komplett grau hinterlegt dargestellt und können zum "Daten ergänzen" und Telefonieren nochmal geöffnet werden.

23.09.2022
App/Angenommene Fahrten
Zwei und mehr Fahrten gleichzeitig ...
Es ist möglich, auch zwei und mehr Fahrten gleichzeitig anzunehmen. Alle Fahrten werden unter dem Menüpunkt "Angenommene Fahrten" als eigener Schalter mit dem Patientennamen dargestellt. Die aktuell ausgewählte Fahrt erscheint im Hintergrund etwas dunkelgrauer als die anderen angenommenen Fahrten.

16.09.2022
dispolive-App/Messenger
Fahrzeuggebundener Chat
Über die Chatzeile ist es möglich, Nachrichten mit der Leitstelle auszutauschen. Der Verlauf ist fahrzeuggebunden und für jede Besatzung, die sich mit diesem Kfz einloggt, nachlesbar. Die Nachrichten werden durch ein Tagesdatum gruppiert und jede Zeile mit Beifahrer-/Disponentennamen sowie der Uhrzeit gekennzeichnet.

09.09.2022
App/Telefonfunktion
dispolive
Es ist möglich, aus der geöffneten oder angenommen Fahrt heraus, Anrufe über die im Fahrbericht hinterlegten Telefonnummern zu tätigen. Existiert keine Telefonnummer, ist der Schalter inaktiv. Die Funktion ist auch bei einer gefahrenen Fahrt sowie bei einer Fahrt aktiv, die am nächsten oder den Folgetagen gelistet wird.

02.09.2022
App/Menüpunkt Kontakte
Inaktive Patienten
In der Liste werden Patienten mit dem Status "inaktiv" ausgeblendet. Die aktuelle Kontakteliste wird beim Login geladen.
Findet in der Leitstelle unter dem Menüpunkt Stammdaten/Patienten eine Änderung statt, dann wird die Liste in der App beim nächsten Login aktualisiert.

26.08.2022
Disponent setzt Pause
dispolive-Leitstelle und dispolive-App
- Ein Fahrzeug kann über die Leitstelle in die Pause geschickt werden. Das Kfz wird anschliessend in der Fahrzeugleiste blau dargestellt.
- In der App erscheint ein Hinweisfenster, auf dem Schalter "Pausieren" zeigt sich die Startzeit der Pause.

04.04.2022
Wischen statt tippen
🌟 Release - App 6.0.0
Um die Menüleiste ein-/auszublenden, steht Ihnen in der Kopfzeile ein Menü-Schalter zur Verfügung. Alternativ ist es nun möglich, die Menüleiste durch eine Wischbewegung zu öffnen und zu schliessen.
Weitere Neuerungen zur App 6.0.0 beschreiben wir für Sie in unserem dispolive-Changelog.

04.03.2022
Serien/Kategorien
Neuer Schalter "Filter"
Es wurde der neue Schalter "Filter", der standardmässig alle vorhandenen Serien auf "Aktiv" filtert, hinzugefügt. Wahlweise kann auf "Alle anzeigen" umgeschaltet werden.
Ihre Auswahl für den Druck kann in der Tabelle über die Filterfelder der einzelnen Spalten verfeinert werden. Desweiteren werden beim Druck die Kategorien und die Patientennamen alphabetisch sortiert und die Spalte "Pause" wurde in "Status" umbenannt und zeigt den entsprechenden Stand.
Die Spalte "Status" wird nun an erster Stelle in der Tabelle angezeigt.

25.02.2022
Serien/Serie geöffnet
Betriebsstätten-/Arzt Nr. in bestehende Serienfahrberichte nachträglich übernehmen
Wird in der Serie die fehlende Betriebsstätten-/Arzt Nr. nachgetragen, gespeichert, dann können die Nummern über den Schalter "Funktionen/Geänderte Daten übernehmen" in bereits bestehende Serienfahrberichte übernommen werden. Wählen Sie im Fenster die gewünschten Datensätze aus, haken Sie auf der rechten Seite die Checkox "Serieninformationen übernehmen" an und drücken Sie auf "Fahrberichte ändern".
Alternativ: Ergänzen und speichern Sie in den Stammdaten der Institution die Betriebsstätten-/Arzt Nr., kehren Sie zur Serie zurück, laden Sie die Institution neu, die neuen Nummern werden in die Felder übernommen und verfahren Sie dann wie oben beschrieben.

18.02.2022
Livekarte/Fahrzeuginfo
Ansicht nächste 5 Fahrten
Das weisse Fenster "Fahrzeuginfo" wurde nach unten hin verlängert und es werden zusätzlich die nächsten 5 Fahrten ab der aktuellen Tageszeit gelistet.

11.02.2022
Portalanfragen
Trifft ein neuer Einsatz über das "Einsatzportal" (kostenpflichtiges Modul) im Menüpunkt "Portalanfragen" ein, dann ertönt:
"Achtung, neue Portalanfrage vorhanden!"

04.02.2022
Disposition/Spalte: Art
Hier werden zusätzlich die unter Stammdaten/Verordnungsart im Feld "Farbe" hinterlegten Farben angezeigt.

29.10.2021
Stammdaten/Firmen - dispolive
Serie + Serienfahrbericht
Wenn unter Stammdaten/Firmen die Checkbox “KM leer nur vom Ziel zurück zur Wache berechnen” aktiviert ist, dann werden in einer Serie in den Feldern “KM leer” und "KM leer (Rückfahrt)" die jeweils für Hin- oder Rückfahrt anrechenbaren Leer-Kilometer vom Ziel zur Wache gesplittet angezeigt. Info: Im dazugehörigen Serienfahrbericht werden unter Berücksichtigung der Fahrtrichtung im Feld “KM leer” nur die Leer-Kilometer für die Strecke Ziel zur Wache angezeigt!

22.10.2021
Stammdaten/Systemeinstellungen - dispolive
Abrechnung/Druck (ADL)/Schalter: Drucken
Wird in den Systemeinstellungen im Bereich "Abrechnungsprotokoll" für "Sortierung nach Name" ein Haken gesetzt und gespeichert, dann werden ab diesem Zeitpunkt alle Abrechnungsprotokolle nach Patientennamen sortiert. Wird kein Haken gesetzt, werden alle Abrechnungprotokolle wie gewohnt nach der Einsatznummer sortiert.

15.10.2021
Systemeinstellungen
Firma des Fahrzeugs übernehmen
Im Bereich "Vorsteuern" können Sie auswählen, ob die Firma eines Fahrzeugs (wenn hinterlegt) bei Zuweisung in den Fahrbericht übernommen werden soll! Info: Wird in den Stammdaten des Mitarbeiters eine andere Firma hinterlegt, dann wird das Fahrzeug beim Einloggen in die App nicht angezeigt. Wird die Zuweisung entzogen bzw. ein anderes Fahrzeug ohne Firma zugewiesen, dann bleibt die geänderte Firma erhalten.

14.10.2021
dispolive-Leitstelle/Neue Fahrt
Schalter "Fahrt kopieren"
Klicken Sie auf den Schalter oder geben Sie vorher im Bereich "Patient" entweder den Nachnamen, den Vornamen oder beides ein und drücken Sie auf den Schalter "Fahrt kopieren". Ihre Eingaben werden in die entsprechenden Felder im Suchfenster übernommen und es werden automatisch alle passenden Fahrten gelistet.

08.10.2021
Mit Doppelklick Fahrbericht öffnen
dispolive-Leitstelle
In der Dispositions-, Fahrberichte- und Archivtabelle sowie in der Fahrtplanung (Unit + Timeline) und unter dem Menüpunkt "Fenster" kann ein Fahrbericht über Doppelklick geöffnet, geändert und gespeichert werden.

01.10.2021
Stammdaten/Systemeinstellungen
Hinweiston in der Leitstelle
Im Bereich "Ton" kann die Checkbox "Fahrzeug Hinweise einschalten" angehakt und gespeichert werden. Wechselt der Fahrzeugstatus (Farbe des Fahrzeugs in der Fahrzeugleiste), ertönt in der Leitstelle ein Hinweiston (App-Login, Fahrzeug frei, Pause beendet).

24.09.2021
Dispositionstabelle
Spalte: Kostenübernahme
In der Dispo wird der Kostenübernahmestatus entweder rot, organge oder grün dargestellt. Nach einem Klick in das Feld öffnet sich ein kleines Fenster, hier kann der Status aktualisiert werden. Diesbezügliche Änderungen werden in den Fahrbericht übernommen. Für Linienfahrten steht diese Funktion nicht zur Verfügung.

17.09.2021
Serie geöffnet
Bereich "Genehmigung Verwaltung"
- Werden im Bereich "Genehmigung Verwaltung" eine oder mehrere Genehmigungen hinterlegt und ist die Checkbox "Vor Ablauf melden" angehakt, dann orientiert sich das System mit seinen Meldungen bzgl. abgelaufener oder ablaufender Seriengen. am Datum der zuletzt hinterlegten Seriengenehmigung (oberste Zeile).
- Ist das "Seriengen. bis"-Datum im Bereich "Serieninformation" jünger als das im Bereich "Genehmigung Verwaltung", dann werden die gemeldeten Tage nur bis zu diesem Datum errechnet.
- Serienfahrberichte werden immer, ungeachtet des im Bereich "Genehmigung Verwaltung" hinterlegen Datums, bis zum Ablauf des "Seriengen. bis"-Datum generiert.

10.09.2021
Neue Fahrt
Schalter: Letzte Fahrberichte
Über den neuen Schalter "Letzte Fahrberichte" werden Ihnen die letzten drei eingegebenen Fahrten mit Einsatznummer, Datum und Von-Zeit gelistet. Klicken Sie eine Fahrt an, öffnet sich der dazugehörige Fahrbericht. Es können Ergänzungen und Änderungen vorgenommen und gespeichert werden.

03.09.2021
Stammdaten/Systemeinstellungen
dispolive - Kostenträger automatisch suchen
Im Bereich "Fahrberichte" gibt es die Checkbox "Kostenträger automatisch suchen". Ist dieser Punkt angehakt, kann im geöffneten Fahrbericht im Feld "Kostenträger Nr." eine andere IK Nr. eingetragen werden. Das System ändert nach dem Verlassen des Feldes die Kasse im Feld "Kostenträger". Wird eine nicht existente IK Nr. eingetragen, erfolgt eine Fehlermeldung! Bei Serienfahrberichten vorher "Alle Felder entsperren".

27.08.2021
Stammdaten/Systemeinstellungen
Checkbox "Marker 1"
Im Bereich "Marker" kann über die Auswahlbox "Marker 1" folgende Funktion eingestellt werden:
- Ist die Firma einer Fahrt eine zertifizierte Partnerfirma, dann wird die Checkbox "Marker 1" im Fahrbericht automatisch angehakt.
- Beim Anhaken der Checkbox "Marker 1" im Fahrbericht wird geprüft, ob alle Angaben für die Abrechnung (Fahrberichtetabelle/Spalte: Check) gemacht wurden und gültig sind.
- Wird in den Systemeinstellungen keine Wahl getroffen, dann steht die Checkbox im Fahrbericht zur freien Verwendung. Im Archiv gibt es eine Spalte "Marker 1".

20.08.2021
Stammdaten/Systemeinstellungen
Enddatum der Serien deaktivieren
Wird im Bereich "Serie" die Einstellung "Enddatum der Serien deaktivieren" angehakt, dann ignoriert dispolive beim Generieren neuer Serienfahrberichte die Felder "Seriengen. bis" und "Einlasten bis" in der Serie. Es werden unendlich Serienfahrberichte generiert, bis entweder der Haken in den Systemeinstellungen entfernt oder die Serie auf "Beenden", "Pausieren" oder "Pause von/bis" gesetzt wird.

13.08.2021
Schnappschuss ...
der direkte Weg zu unserem Support
Falls ein Problem mit dispolive auftritt, können Sie mit der Funktion "Schnappschuss" eine Bildschirmkopie erstellen, diese bearbeiten (markieren, beschriften) und per Mail unserem Support senden. Wichtig! Bitte beachten Sie den Datenschutz bzgl. der Patientendaten (schwärzen).

06.08.2021
Fahrberichtetabelle/Spalte: Check
Fehlerfenster Ausstellungsdatum grösser als Fahrtdatum
Ein Fahrbericht kann nicht gecheckt werden, wenn das in den Feldern hinterlegte "Dauergenehmigung Ausstellungsdatum" und "Verordnung Ausstellungsdatum" grösser als das Fahrtdatum ist.

30.07.2021
Fahrberichtetabelle/Spalte: Check
Fehlerfenster 9.999,999 km
Wird ein Fahrbericht für die Abrechnung gecheckt (angehakt) und in einem der Felder "Gefahrene KM", "Besetzt KM" oder "LeerKm" steht ein Wert über 9.999,999 km, dann erscheint ein Fehlerfenster und der Fahrbericht kann nicht gecheckt werden.

23.07.2021
Fahrbericht geöffnet
Vergebliche Anfahrt
Wird bei einer zugewiesenen Fahrt im Bereich "Anfahrt/Strecke" unter "Vergebliche Anfahrt" ein Häkchen gesetzt und gespeichert, dann wird die Fahrt in der App automatisch entzogen! Wird das Häkchen wieder entfernt und gespeichert, wird die Fahrt automatisch dem Fahrzeug zugewiesen, welches im Feld "Fahrzeug" hinterlegt ist.

16.07.2021
Stammdaten/Systemeinstellungen
Bereich "Fahrtplanung"
- In den Systemeinstellungen kann festgelegt werden, welche Ansicht (Unit oder Timeline) bevorzugt geladen werden soll. Zusätzlich kann die Spaltenbreite (Unit + Timeline) sowie die Zeilenhöhe (Timeline) angepasst werden. Wird die Zeilenhöhe der Timeline sehr knapp eingestellt, dann passt sich die Zeilenhöhe automatisch der Höhe des Platzhalters an.
- Wird die Funktion "Verzögerungen anzeigen" angehakt, dann bekommen sie diese als rote Zahl in Minuten im Tooltip (Unit + Timeline) sowie im weissen Kopfbereich des Platzhalters (Timeline) angezeigt. Die blaue Zahl für Ladezeiten zeigt sich automatisch, wenn Ladezeiten vorgesehen sind, sie kann in den Systemeinstellungen nicht gewählt werden.
- Wird die Checkbox "Ampel seitlich anzeigen" aktiviert, dann sehen sie linksseitig im Platzhalter die aktuelle Ampelfarbe mit einem weissen Rand umgeben. Die Anzeige des farbigen Balkens für "Verordnungsart" wird dann ausgelendet. Die komplette Ampel ist weiterhin über den Tooltip einsehbar.

08.07.2021
Fahrtplanung/Schalter: Filter
Timeline und Unit
Über den Schalter "Filter" können Firmen und/oder Fahrzeuge gefiltert werden. Wird eine Firma ausgewählt, werden im Feld "Fahrzeuge" darunter sofort alle dieser Firma zugeordnete Fahrzeuge angezeigt. Im Feld "Fahrzeuge" ist eine Mehrfachauswahl, auch über die ausgewählte Firma hinaus, möglich.
In der Kopfzeile des Filterfensters bekommen Sie über den Schalter "Filter speichern und anwenden" die Möglichkeit, eine Filtereinstellung auch dauerhaft zu speichern. Wurden Filter gesetzt, wird der Schalter mit dem Wort "Filter" rot angezeigt.

12.05.2021
dispolive Funktion: Fragezeichen
In folgenden Bereichen finden Sie das ❓ (Fragezeichen)
- FAHRTPLANUNG (Zuweis-/Planmodus): Schwarzes Symbol "?" im Kopfbereich des Platzhalters. Durch einen Klick wird es aktiviert und rot dargestellt. Hinweis: Es kann in den Systemeinstellungen/Bereich "Fahrtplanung" deaktiviert werden.
- DISPOTABELLE: Eine neue Spalte "?" wurde hinzugefügt. Durch einen Klick in die Zelle wird ein Fragezeichen-Symbol aktiviert und rot dargestellt.
- FAHRBERICHTETABELLE: Eine neue Spalte "?" wurde hinzugefügt. Wurde im Fahrbericht ein Fragezeichen gesetzt, dann wird das Symbol "?" in rot dargestellt.
- DISPO- UND FAHRBERICHTETABELLE/Blauer Schalter "RA": Im Fenster "Rückfahrt anlegen" wurde die Checkbox "?" hinzugefügt.
- GEÖFFNETER FAHRBERICHT: Im Bereich "Patienten Informationen" wurde die Checkbox "?" hinzugefügt.
- NEUE FAHRT: Im Bereich "Sonstiges" und im aktivierten Bereich "Rückfahrt" wurde jeweils die Checkbox "?" hinzugefügt.
- GEÖFFNETE SERIE: Im Terminbereich (rechts) wurde im Fenster "Serie bearbeiten" oder "Termin bearbeiten" die Checkbox "?" hinzugefügt.
Das Fragezeichen ❓ dient der Visualisierung, dass bzgl. dieser Fahrt noch Fragen offen sind.
Die Spalte "?" kann in der Dispo- und der Fahrberichtetabelle gefiltert werden. Auf die Funktion "Check" in der Fahrberichtetabelle hat das Fragezeichen keine Auswirkung. Für Linienfahrten steht das Fragezeichen nicht zur Verfügung.

05.05.2021
Fahrtplanung
Tooltip mit variabler Breite
Der Tooltip wird unter "Unit" und "Timeline" mit einer Breite bis zu 500 px gezeigt, wenn im Fahrbericht ein besonders langer Bemerkungstext hinterlegt wurde.

28.04.2021
Stammdaten/Systemeinstellungen
Symbol ❓
Im Bereich "Fahrtplanung" kann das Fragezeichen (nur für die Fahrtplanung) ausgeblendet werden. Hierfür muss die Checkbox angehakt und gespeichert werden (Refresh!).

21.04.2021
Fahrberichtetabelle/Spalte: Check
Geburtsdatum prüfen
Liegt das Geburtsdatum des Patienten vor dem 01.01.1900, dann kann der Fahrbericht nicht für die Abrechnung gecheckt werden. Ein Fehlerfenster öffnet sich.

14.04.2021
Fahrberichtetabelle/Fahrbericht checken
Überprüfung der deutsche Postleitzahl
Im Fahrbericht, im Bereich "Patienteninformation", wird die Länge der deutschen Postleitzahl (5 Zahlen) in Verbindung mit dem Länderkennzeichen (DE) beim Checken geprüft. Ist die PLZ zu lang oder zu kurz, wird der Checkhaken entfernt und ein Fehlerfenster öffnet sich. Bei ausländischen Postleitzahlen unbedingt das Länderkennzeichen hinzufügen.

07.04.2021
Meldungen in dispolive
Kuvert: Gelber Zähler + Menüpunkt Serien: Roter Zähler
Im Fenster "Meldungen" gibt es unter "Abgelaufene Serien" die Funktion "Mit Doppelklick öffnen". Die gewünschte Serie öffnet sich und kann geändert werden, das Meldungsfenster schliesst sich automatisch. Der Zähler aktualisiert sich sofort, wenn eine Änderung gespeichert wurde.

31.03.2021
Inventar/Geräte
Reiter: Funktionsprüfung/Einweisung
Im Feld "Eingewiesener" ist eine Mehrfachauswahl möglich. Jeder Eingewiesene wird nach dem Hinzufügen einzeln gelistet (durch Hersteller oder Lieferant = in roter Schrift am Anfang der Liste).

24.03.2021
Neuheit: PDF-Upload
Kostenpflichtiges Zusatzmodul
Wurde das neue Modul für Sie freigeschaltet, dann ist es möglich, unter folgenden Menüpunkten (neuer Reiter "Upload") mehrere PDF-Dateien hochzuladen:
- Stammdaten/Mitarbeiter/Verwaltung: Limit 5 Dateien
- Stammdaten/Patienten: Limit 5 Dateien
- Fahrbericht: Limit 3 Datei
Wurde das Modul nicht freigeschaltet oder ist das Limit erreicht, dann wird der Schalter "Datei hochladen" grau gezeigt. 📌 Gegen Aufpreis ist das Dateilimit erweiterbar.
⏳ Im Moment stehen die hochgeladenen Dateien nur Ihnen selbst zur Verfügung und können nicht versendet werden. Dies wird jedoch zu einem späteren Zeitpunkt, den wir noch nicht genauer benennen können, möglich sein.

17.03.2021
dispolive Meldungen
Das Symbol "Meldungen" (Kuvert) mit dem gelben Zähler im Kopfbereich hat Verstärkung bekommen!
Es gibt zusätzlich rote Zähler vor den betreffenden Menüpunkten (Inventar, Serien, Stammdaten, Mitarbeiter, Fahrzeuge). Mit einem Klick auf den roten Zähler öffnet sich das Meldungsfenster und zeigt Ihnen nur die diesen Menüpunkt betreffenden Meldungen an. Der Zähler aktualisiert sich sofort, wenn eine Änderung gespeichert wurde.

10.03.2021
Sonderleistungen
Menüpunkt Stammdaten/Kategorien/Sonderleistungen
Es ist nun möglich, selbst definierte Sonderleistungen zu hinterlegen. Nach dem Speichern führen Sie bitte einen Refresh durch, dann stehen Ihnen die Daten unter "Neue Fahrt" und im geöffneten Fahrbericht + Serie zur Verfügung.

03.03.2021
5-Stufen-Ampel
Stammdaten/Systemeinstellungen + Disposition/Fahrtplanung
In den Systemeinstellungen ist der neue Bereich "Ampel" hinzugekommen. Wird die Checkbox aktiviert, wird die in der Disposition und in der Fahrtplanung (Infobox) angezeigte 3-stufige Ampel auf 5-stufig (für jeden Zeitstempel eine Farbe) ausgeweitet.

24.02.2021
Fahrberichtetabelle + Fahrbericht
Es ist nun möglich, eine Leerfahrt abzurechnen
Wurde die Checkbox "Vergebliche Anfahrt" angehakt und der Fahrbericht wird in der Fahrberichtetabelle gecheckt für die Abrechnung, wird nicht mehr auf das Vorhandensein der Zeitstempel "Anfahrt" und "Frei" geprüft!

17.02.2021
App/Login/Auswahl Fahrzeug
Bereits besetzte Fahrzeuge werden in der Liste rot angezeigt. Achtung! Wurde die App nicht korrekt über "Abmelden" beendet, wird das Fahrzeug weiterhin rot angezeigt! Es öffnet sich ein Warnfenster, welches darauf hinweist, dass dieses Fahrzeug möglicherweise schon besetzt ist.

10.02.2021
dispolive App/Fahrtenliste
Neue oder geänderte Fahrten werden in der Liste rot hinterlegt dargestellt.

03.02.2021
Transportschein faxen
Disposition - Archiv - Fahrbericht
Ab sofort haben Sie die Möglichkeit, unter den Menüpunkten Disposition + Archiv sowie im Fahrbericht über den Schalter "Funktionen" den Transportschein einer Spontanfahrt wahlweise zu faxen oder zu drucken.

27.01.2021
Label-Druck
Unter dem Menüpunkt Dta/Dta
stellen wir Ihnen über den Schalter "Label" den Label-Druck (für Spontanfahrten) mit allen für die Abrechnung mit der AOK relevanten Daten zur Verfügung.
22.01.2021
dispolive App/Neuer Menüpunkt "Fahrzeugcheckliste
Stammdaten/Systemeinstellungen/Bereich "App"
In der App kann die Besatzung jederzeit eine Prüfung des Fahrzeuginventars durchführen. Prüftermine/Ablaufdatum sowie Ausserbetriebnahme werden, wenn erreicht, in der "Fahrzeugcheckliste" rot gezeigt. Die "Fahrzeugcheckliste" kann nur gespeichert werden, wenn sie vollständig ausgefüllt wurde.
Zusätzlich können Sie in den Stammdaten/Systemeinstellungen der Leitstelle im Bereich "App" unter "Inventar (KFZ) Invervall" festlegen, in welchem Intervall sich die "Fahrzeugcheckliste" beim Login automatisch öffnen soll.

20.01.2021
Neuer Menüpunkt "Inventar"
Dieser Menüpunkt bietet Ihnen die Möglichkeit,
- Ihr Inventar zu verwalten,
- Termine zu überwachen,
- "Fahrzeugchecklisten" zu prüfen und
- diverse Drucke zu fertigen.
Desweiteren können für jedes Gerät Funktionsprüfungen/Einweisungen gemäss Medizinprodukte-Betreiberverordnung aller eingewiesener Personen protokolliert werden.
Ausführliche Informationen finden Sie in unserem Handbuch!

06.11.2020
Downloadtool
Einsatzliste als PDF
Unser kostenfreies Downloadtool stellt Ihnen regelmässig die dispolive-Einsatzliste im PDF an einem von Ihnen festgelegten Speicherort und in einem von Ihnen gewünschten Intervall zur Verfügung. Die Datei einsatzliste.pdf wird mit jeder neuen Version überschrieben!

23.10.2020
Fahrtplanung
Filtern auf Firma und deren Fahrzeuge
In der Kopfzeile gibt es den Schalter "Firma". Wählen Sie hier eine Firma aus, werden Ihnen zusätzlich zur Spalte "Pool" nur noch die Spalten der Fahrzeuge gezeigt, die unter Stammdaten/Fahrzeuge dieser Firma zugeordnet wurden. Wird die Spalte "Pool" alleine dargestellt, wurden der ausgewählten Firma keine Fahrzeuge zugeordnet. Diese Funktion steht Ihnen im Zuweis- und im Planmodus der Fahrtplanung zur Verfügung.

16.10.2020
Live-Karte
Mobil Nr. des Mitarbeiters nutzen
Der grüne Hilfstext "Mobil Nr muss mit Ländervorwahl (0049 für Deutschland) beginnen" wurde unter Stammdaten/Verwaltung/Mitarbeiter dem Feld "Mobil" hinzugefügt. Die führende 0 der Mobil Nr entfällt. Wird die Mobil Nr des Mitarbeiters in diesem Format (z. B. 0049171xxxxxxx) hinterlegt, dann können Sie in der Live-Karte die SMS-Funktion nutzen. Voraussetzung ist jedoch, dass Sie ein Konto mit Guthaben bei "Vonage" (ehemals "Nexmo") haben bzw. einrichten.

09.10.2020
Fahrbericht
Erstellungsdatum sichtbar!
Im Bereich "Tourdaten" wird neben der Überschrift in Klammern das Erstellungsdatum und die -uhrzeit des Fahrberichts angezeigt. Bei Serien-/Linienfahrberichten weicht das Erstellungsdatum in der Regel gemäss des von Ihnen in den Systemeinstellungen eingestellten "Vorlaufs" um einige Tage vom Fahrtdatum ab.

02.10.2020
Archiv
Fahrberichte öffnen
Alle Fahrberichte können mit Doppelklick über das Archiv geöffnet werden. Bei archivierten, abgerechneten oder an einen Partner abgegebenen Fahrten können keine Änderungen mehr vorgenommen werden!

20.08.2020
Fahrberichtetabelle
Abholzeiten anzeigen
Über den Schalter "Funktionen/Abholzeiten anzeigen" können bei einer Fahrt mehrfach geänderte Abholzeiten auf einen Blick nachvollzogen werden.

22.05.2020
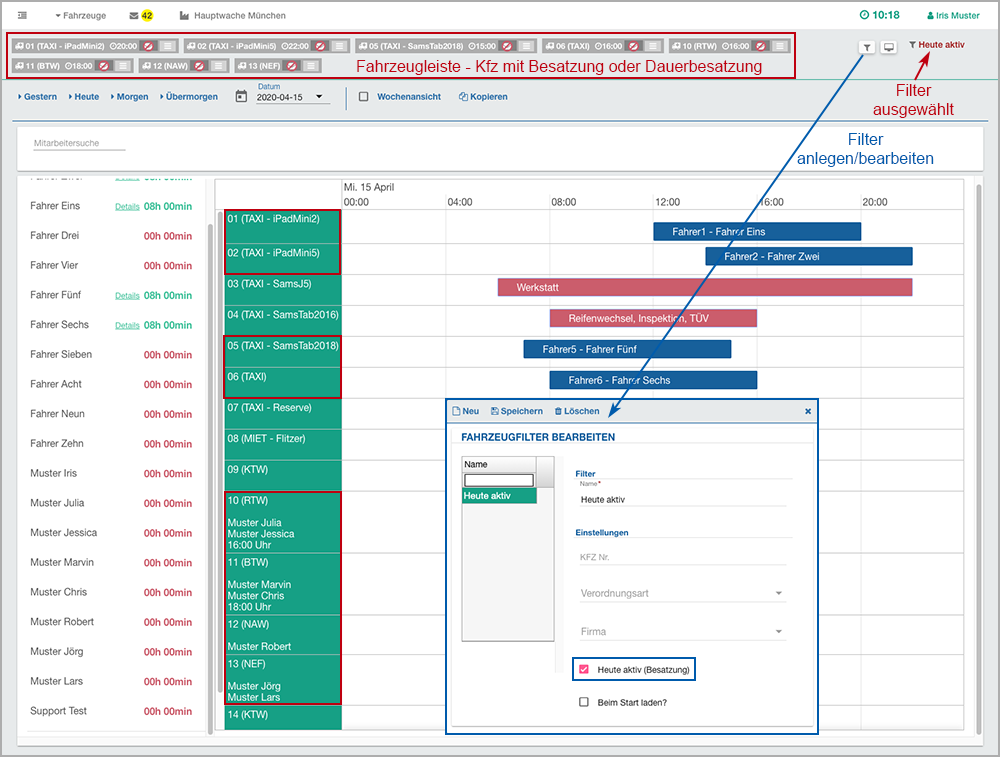
Fahrzeugleiste/Filter
Die Filterfunktion "Heute aktiv" ...
ist mit der Fahrzeugbesatzung verknüpft. Wird ein Filter mit der Funktion "Heute aktiv" ausgewählt, dann werden nur noch die Kfz in der Fahrzeugleiste angezeigt, für die eine Besatzung oder Dauerbesatzung hinterlegt wurde.

15.05.2020
Serien/Verwaltung/Serie geöffnet
Im Bereich "Serieninformation" ...
finden Sie die Auswahlbox "MwSt. Art", diese übersteuert ggf. einen automatisch ermittelten MwSt-Satz im Fahrbericht.

08.05.2020
Pflichtfelder *
Prüfung und Darstellung
Pflichtfelder, deren Inhalt leer oder falsch ist, sowie Felder, deren Inhalt falsch ist, werden nach dem Speichern rot dargestellt.

01.05.2020
Serien/Kategorien
Drucken PDF-Liste
In der über den Schalter "Drucken/Liste" erzeugten PDF-Datei, werden zuerst die Kategorien und dann die darin befindlichen Serien alphabetisch sortiert.

24.04.2020
#dispolive #Druckvorlagen
Den Schalter "Druckvorlagen" ...
finden Sie in der Kopfzeile der Dispositionstabelle (unter Funktionen), der Archivtabelle und im Fahrbericht. Wird eine Fahrt in der Tabelle markiert oder der Fahrbericht geöffnet, klicken Sie auf den Schalter "Druckvorlagen". Ein Untermenü erscheint und es werden Ihnen alle hinterlegten Vorlagen zur Auswahl gezeigt. Die erzeugte DOCX-Datei wird Ihnen in Ihrem Download-Ordner zur Verfügung gestellt.
Unter dem Menüpunkt Stammdaten/Druckvorlagen ...
können verschiedene Vorlagen hochgeladen werden. Die Muster-Vorlage "Genehmigung per Fax beim Kostenträger anfragen" finden Sie in unserem "Wiki".

17.04.2020
Fahrbericht anlegen/ändern
Ohne Kostenträger + Kostenträger Nr.
NEUE FAHRT: Wird ein Patient gewählt, der einen Kostenträger in den Stammdaten hinterlegt hat und Sie möchten diese Fahrt ohne Kostenträger anlegen, dann klicken Sie bitte in das Feld "Kostenträger" und wählen Sie im sich öffnenden Menü "Kein Kostenträger" aus! Die Felder "Kostenträger" und "Kostenträger Nr." werden geleert und die "Neue Fahrt" kann ohne Fehlermeldung abgespeichert werden.
FAHRBERICHT: Hier kann ebenfalls der "Kostenträger" und die "Kostenträger Nr." entfernt werden. Verfahren Sie wie oben beschrieben.
SERIE ANLEGEN: Hier muss immer der "Kostenträger" und die "Kostenträger Nr." vorhanden sein!

03.04.2020
Tabellen
Graues Filterfeld in Spaltenköpfen
Werden die Filte
rfelder in den Spaltenköpfen grau dargestellt, kann die Filterung über das Menü des Spaltenkopfes --> Filtersymbol vorgenommen werden.

27.03.2020
Systemeinstellungen + Fahrberichte
Transportart, Verordnungsart und Kategorie
In den Systemeinstellungen kann zusätzlich festgelegt werden, ob die Felder Transportart, Verordnungsart und Kategorie beim Checken eines Fahrberichtes gefüllt sein müssen. Sind die Felder leer, erscheint ein Warnhinweis, der Checkhaken wird entfernt!

13.03.2020
#dispolive #Dispositionstabelle
Neue Spalte "Dispo Info"
Markieren Sie die gewünschte Fahrt in der Dispositionstabelle, drücken Sie die Tabulatortaste, ein Fenster öffnet sich. Hier kann eine beliebige Information für den Disponenten hinterlegt werden. Die "Dispo Info" ist nur in der Dispo sichtbar und hat keine weiteren Auswirkungen auf den Fahrbericht.

29.02.2020
Besonderes mit Patient und Fahrzeug
Wurde in der App unter "Daten ergänzen" ...
📧 ... im Feld "Besonderes mit Fahrzeug" eine Information eingegeben und in den Systemeinstellungen die E-Mailadresse des technischen Leiters hinterlegt, dann erhält dieser umgehend Kenntnis per Mail
🔴 ... in den Feldern "Besonderes mit Patient" und/oder "Besonderes mit Fahrzeug" eine Information eingegeben, dann erscheint im geöffneten Fahrbericht ein roter Punkt um Ihre Aufmerksamkeit darauf zu lenken.
03.02.2020
Notizen
im Fahrbericht und ...
Unter dem Reiter "Notizen" haben Sie in jedem Fahrbericht die Möglichkeit, beliebig viele Notizen mit Datum, Uhrzeit und Verfasser zu hinterlegen. Nach dem Schreiben speichern Sie bitte die neue Notiz über den Schalter "Hinzufügen" ab! Solange der Fahrbericht weder abgerechnet noch archiviert wurde, können einzelne Notizen über den roten Schalter "Löschen" wieder entfernt werden.
... im Archiv
In einem Fahrbericht unter dem Reiter "Notizen" hinterlegte Informationen, können auch im Archiv angezeigt werden. Markieren Sie den gewünschten Fahrbericht in der Tabelle und wählen Sie den Schalter "Notizen" in der Kopfzeile. Die verfügbaren Notizen werden angezeigt. Das Löschen von Notizen ist über das Archiv nicht möglich. Wurden keine Informationen hinterlegt, öffnet sich das Fenster ohne Inhalt.

03.01.2020
Schalter: Wiedereinschreiben
Stammdaten/Geräteverwaltung
Über den Schalter "Wiedereinschreiben" ist es möglich, für ein bereits in der Tabelle gelistetes Endgerät, unabhängig des "Status" (versendet, registriert, Registrierung entzogen), einen neuen QR-Code für die erneute Installation der App "Relution" zu erzeugen. Eine möglicherweise bestehende Registrierung wird bei diesem Vorgang gelöscht.

27.12.2019
Ausrückzeit in der App anzeigen
Stammdaten/Systemeinstellungen
Wird in den Systemeinstellungen im Bereich "App" der Punkt "Ausrückzeit anzeigen" angehakt, dann wird in der App bei Serien-/Spontan- und Konsilfahrten unter dem Menüpunkt "Fahrten" zusätzlich zur Startzeit auch die Ausrückzeit sichtbar.

20.12.2019
Wussten Sie schon, ...
dass "inaktive Fahrzeuge" ...
in der #dispolive #LiveKarte ausgeblendet werden?

13.12.2019
App: Neue Hinweisfenster
Stammdaten/Systemeinstellungen
Im Bereich "App" sind die Funktionen "Vor 'Fahrt beenden' warnen, wenn Daten fehlen" und "Vor 'Fahrt beenden' warnen, wenn Transportschein 'Nein' ist" neu hinzugekommen. Werden diese Funktionen angehakt, öffnet sich in der App gegen Ende der Fahrt je ein weisses Hinweisfenster.

06.12.2019
Aktualisierungsintervall
Stammdaten/Systemeinstellungen + Live Karte
Im Bereich "Live Karte" kann nun ein Aktualisierungsintervall bis max. alle 60 Sek. (leer/0 Sek = Echtzeit) eingestellt werden. Wenn Sie besonders viele Fahrzeuge im Blick haben, entlastet ein längerer Aktualisierungsintervall Ihr Browserfenster mit der Live Karte und somit auch Ihr System.

16.11.2019
Updates 🌟 auf Endgeräten
Geräteverwaltung
🌟 Über den neuen Schalter "Neue App-Version einspielen!" ist es nun möglich, ein App-Update von der Leitstelle aus auf einem iOS- oder Android-Endgerät zu installieren. Die Geräte müssen nicht mehr zwingend im Büro vorliegen. Wird das App-Update über die Geräteverwaltung ausgelöst, während das Endgerät komplett ausgeschaltet ist, dann lädt das Update, sobald das Endgerät wieder eingeschaltet wurde und online ist.

30.09.2019
Meldungen - AbgelaufeneSerie
Wird in der Meldungsliste die Information zu einer abgelaufenen Serie nicht mehr benötigt ...
... haken Sie bitte in der geöffneten Serie entweder "Pausieren" oder "Beenden" an. Nach dem Speichern und einem Refresh des Browsers wird die Meldungsliste neu geladen, die abgelaufene Serie wird nicht mehr angezeigt.

19.07.2019
Ampelansicht
... jetzt auch in der Fahrtplanung
In der Infobox ist nun auch die Ampel aus der Dispositionstabelle sichtbar. Die Infobox erscheint, wenn Sie mit der Maus über die einzelnen Fahrten (bunte Platzhalter) fahren.

05.07.2019
Serienverwaltung/Serie bearbeiten
Einzelnem Serientermin ein anderes Kfz zuweisen/planen
Im Kalenderbereich (rechts) kann nun zusätzlich in der Terminserie oder bei einem einzelnen Termin der Serie ein Fahrzeug zugewiesen oder geplant werden. Eingaben im Kalenderbereich (rechts) übersteuern die Festlegungen im Bereich "Serieninformationen" (links). Hinweis: Achten Sie bei eventuell zeitnah vorgenommenen Änderungen auf den Vorlauf (Systemeinstellungen, z. B. Heute + 3 Folgetage). Änderungen werden nicht in bereits generierte Serienfahrberichte übernommen.

28.06.2019
Anzeige der Verordnungsart
Fahrtplanung
Im Infofenster jeder Fahrt wird nun hinter der Kfz Nr. in Klammern auch die Verordnungsart (Taxi, Mietwagen etc.) angezeigt.

21.06.2019
Dauerhafte Besatzung in der Fahrtplanung
Wird über das "i" im Spaltenkopf eines Kfz ...
... das Infofenster geöffnet, wird Ihnen die eingeteilte Besatzung oder wenn vorhanden die "Dauerhafte Besatzung" angezeigt.

21.05.2019
Setzen Sie ein ⭐️ chen!
Neue Suchfunktion in den Kostenträger-Feldern
Sie können den Kostenträger durch Eingabe des Namens oder Fragmente des Namens bzw. über die Eingabe der Kostenträger Nr. suchen und auszuwählen. Wird nach wenigen Buchstaben das gewünschte Ergebnis nicht gelistet, dann geben Sie bitte noch ein ⭐️ chen (*) dazu ein.

31.05.2019
Fahrtplanung + Fahrzeugbesatzung
Wird ein Kfz wegen Werkstattaufenthaltes unter Fahrzeugbesatzung mit einem roten Platzhalter blockiert, wird in der Fahrtplanung der Hintergrund hellrot dargestellt.
Wurden in der Fahrzeugbesatzung Mitarbeiter geplant, dann wird in der Fahrtplanung die Dienstzeit beim entsprechenden Fahrzeug hellgrün hinterlegt dargestellt. Zusätzlich finden Sie im Spaltenkopf ein kleines "i", hierüber öffnet sich ein Fenster und listet Ihnen die Besatzung und die genauen Dienstzeiten auf.
Wurde in der Fahrzeugbesatzung für ein Fahrzeug eine "dauerhafte Besatzung" (Doppelklick in die grüne Fahrzeugspalte) hinterlegt, bleibt der Hintergrund des entsprechenden Kfz in der Fahrtplanung weiss.

24.05.2019
Fahrzeugbesatzung/Dauerhafte Besatzung
Mit einem Doppelklick auf ein ausgewähltes Kfz in der grünen Fahrzeugspalte, öffnet sich ein Fenster. Hier kann eine dauerhafte Besatzung mit/ohne Dienstzeitende ausgewählt und gespeichert werden. Die hinterlegte dauerhafte Besatzung wird in der grünen Spalte unterhalb der Kfz Nr. angezeigt und übersteuert, falls vorhanden, die blauen Mitarbeiter-Platzhalter im nebenstehenden weissen Bereich. **Hinweis:** Damit die Besatzungsänderung in der Dispo/Spalte MP und die Dienstzeitänderung in der Fahrzeugleiste sichtbar werden, bitte einen Refresh durchführen! Sind blaue Mitarbeiter-Platzhalter vorhanden und es wurde eine dauerhafte Besatzung OHNE Dienstzeitende hinterlegt, dann wird in der Fahrzeugleiste das Dienstende der blauen Platzhalter angezeigt.

17.05.2019
Fahrtplanung + Stammdaten/Systemeinstellungen
In der Standardansicht und Planansicht der Fahrtplanung wird nun das Kürzel der Transportart (si) (ts) an erster Stelle im Platzhalter angezeigt. Diese Anzeige können Sie in den Systemeinstellungen im Bereich "Fahrtplanung" unter dem neuen Punkt "Transportart ausblenden" einstellen und speichern, anschliessend bitte einen "Refresh" durchführen.

12.05.2019
Neue Einsatznummer
In der Kopfzeile der "Neuen Fahrt" stellen wir Ihnen den Schalter "Neue Einsatznummer" zur Verfügung.

29.11.2018
"Neue Fahrt"
anlegen - zuweisen - annehmen - fahren
Weitere Basisvideos rund um die "Neue Fahrt", "Disposition" und "App" wurden fertiggestellt! Besuchen Sie uns auf
Facebook: Video "Neue Fahrt anlegen" ansehen
Facebook: Video "Fahrt zuweisen, annehmen, fahren" ansehen

23.11.2018
Wie lege ich eine Linie an?
Basisvideo
Wir zeigen Ihnen in diesem Basisvideo, wie Sie in unserem dispolive eine Linie anlegen. Weitere kleine Detailvideos, wie Sie zum Beispiel weitere Patienten hinzufügen oder abmelden, die Zielzeit oder Abholzeit ändern oder die Reihenfolge der Tour selbst bestimmen, folgen in den nächsten Wochen!

09.11.2018
Wie lege ich einen Mitarbeiter an?
Basisvideo
Hiermit starten wir unsere neue Serie "Basis- und Detailvideos" mit einem leichten Einstiegsvideo! Diese Videos binden wir für unsere Kunden ab sofort auch an den entsprechenden Stellen in unserem Handbuch mit ein.

12.10.2018
Fahrbericht geöffnet
Unter der Registerkarte "Auftraggeber" kann über ein neues Suchfeld ein anderer Auftraggeber ausgewählt und gespeichert werden.

05.10.2018
Linienfahrten/Linie geöffnet
Unter dem Reiter "Einstellungen" im Bereich "Hinfahrt" und "Rückfahrt" stehen Ihnen die neuen Schalter "Route anzeigen" zur Verfügung. Die hinterlegte Route wird in Google Maps gezeigt, Google weist auf fehlerhaft hinterlegte Adressen hin!

28.09.2018
Watchdog
In den Systemeinstellungen kann die neue Funktion "watchdog" aktiviert werden.
- Befindet sich in der Disposition eine Fahrt zeitlich in dem von Ihnen vorgegebenen Überwachungsvorlauf, dann wird sie bis zur Zuweisung rosa markiert dargestellt (achten Sie im Video auf Zeile 5 der Dispotabelle).
- Ein vorgeplantes Fahrzeug wird innerhalb des Überwachungsvorlaufs automatisch zugewiesen, wenn in den Systemeinstellungen ausgewählt (achten Sie im Video auf Zeile 4 in der Dispotabelle).
- Zusätzlich ertönt minütlich ein Alarmton, wenn von Ihnen in den Systemeinstellungen aktiviert.


14.09.2018
Inaktive Fahrzeuge
Stammdaten/Fahrzeuge: “Inaktive” Fahrzeuge können weder in der Disposition über die Entertaste, noch über die Fahrzeugleiste oder in der Fahrtplanung zugewiesen werden! Das System stellt “inaktive” Fahrzeuge nicht sichtbar. Allerdings ist eine Zuweisung über das Feld “Fahrzeug” im geöffneten Fahrbericht möglich (“inaktives” Fahrzeug sichtbar), dann wird es auch in der Disposition sichtbar angezeigt!

07.09.2018
Start und Ziel tauschen
Neue Fahrt/Schalter "Start u. Ziel tauschen":
Mit diesem Schalter können - speziell bei kopierten Fahrten - die Start- und Zieladresse inkl. der Infos getauscht werden. Im anschliessend generierten Fahrbericht ist es immer eine "Hinfahrt"!

17.08.2018
Abrechnung ohne Fahrer/Beifahrer
Stammdaten/Systemeinstellungen:
Setzen Sie im Bereich "Fahrberichte" einen Haken bei "Pflichtfeld Fahrer und Beifahrer deaktivieren", dann ist es möglich, Fahrberichte für die Abrechnung OHNE Fahrer/Beifahrer zu checken!

17.07.2018
Spalten sortieren
Wussten Sie, dass in jeder unserer Tabellen eine Sortierung mehrerer Spalten gleichzeitig möglich ist?
Sortieren Sie die erste Spalte über die Kopfzeile wie gewohnt, drücken + halten Sie die Shift-Taste und sortieren Sie die zweite Spalte. Weitere Spalten sind möglich!

13.07.2018
Downloadtool Einsatzliste
Als Ersatz für die "stündliche Einsatzliste per Mail" steht Ihnen ab sofort in unserem Handbuch das Downloadtool "Einsatzliste" zum Herunterladen für WIN und OSX zur Verfügung! Dort finden Sie auch eine Beschreibung sowie eine kleine Installationsanleitung.

09.07.2018
Zuweisen mit Zuweiszeit
Wurde die Zuweiszeit in den Systemeinstellungen aktiviert und Sie möchten das Zuweiszeitfenster in der Disposition umgehen, dann weisen Sie das Fahrzeug nicht mit der Entertaste sondern über die Fahrzeugleiste zu.

09.04.2018
KFZ-Filter in der Livekarte
Live Karte: Über den neuen Schalter „Filter wählen“ können Sie die in der Leitstelle für die Fahrzeugleiste hinterlegten Kfz-Filter auch in der Live Karte nutzen!

09.04.2018
App-Login
Herzlich willkommen zu unserem neu gestalteten App-Login!

01.03.2018
App: Besonderes mit Kfz
Dispolive verschickt umgehend eine Mail an Ihren technischen Leiter, wenn von der Besatzung während der Fahrt etwas "Besonderes mit Kfz" gespeichert wird. Hinterlegen Sie in den Systemeinstellungen eine entsprechende Mailadresse!











